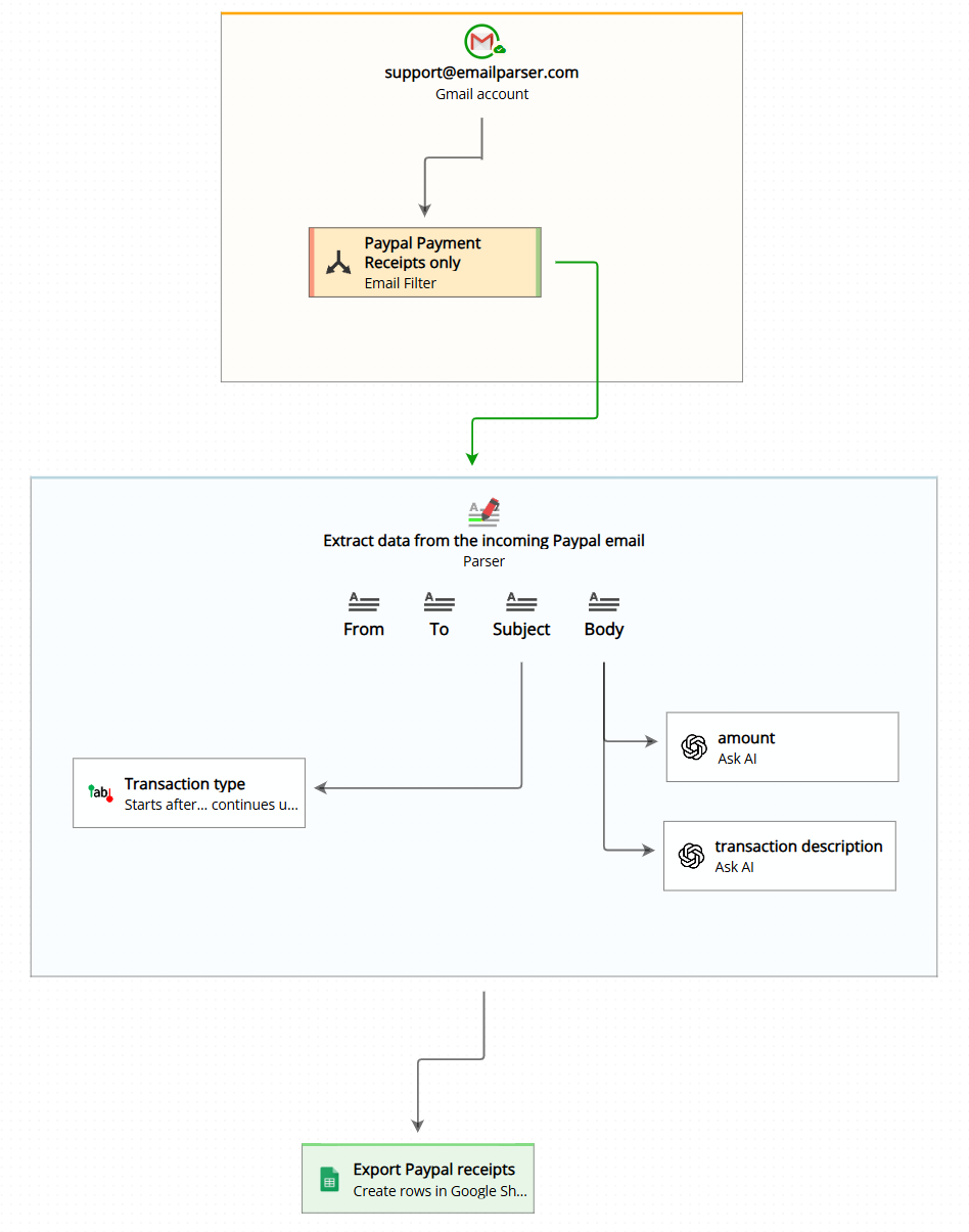
Email Parser extracts information from the emails you receive and exports to Excel files, Google Sheets and databases. It can parse email text from the email itself or from the attachments.
Capture text from incoming invoices, notifications or attached documents. Email Parser is capable of parsing text from a wide range of formats thanks to its flexible configuration and the different parsing methods.

Parse email from

Gmail

Exchange and Office 365

POP and IMAP servers

EML, MSG and PST files
and export to
![]()
Microsoft Excel

Google Sheets

Microsoft SQL Server
![]()
MySQL

PowerShell and C# scripting
- Unlimited number of emails and accounts.
- No monthly fees.
- Complete unattended operation.
- Retrieves email from POP, IMAP and Outlook accounts. It is also compatible with Gmail , Exchange and Office 365.
- Supports SSL for secure email retrieving
- Easy to setup where to look for text. From a simple line-column position to the more advanced wildcard, regular expression or script parsers.
- Email filtering based on sender, subject, message contents, date etc.
- Capable of combining different email filtering rules for more complex email selection.
- Capable of sending an automated reply.
- It saves captured text to Excel or Google Sheets.
- Compatible with most popular databases: MySQL and SQL server. It also works with other databases via ODBC drivers.
- Complete customization via script actions or calling external programs or commands.
- Full workflow control via conditional rules.
- Many examples and use cases available
- It can be run in the background as a Windows service.
- Logging and history available to track the processing of each received email.